| Detector: | MuDetect_161207_NoEdgesToMissingNodeWeight |
| Target: | project ' lucene ' version1918 |
| Misuse: | misuse ' tikanga-0 ' |
| Tags: |
Details about the known misuse from the MUBench dataset.
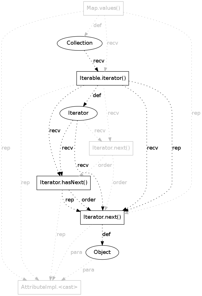
| Description: | Iterator.next() is invoked without prior check of hasNext(). |
| Fix Description: | |
| Violation Types: |
|
| In File: | org/apache/lucene/util/AttributeSource.java |
| In Method: | computeCurrentState() |
| Code with Misuse: |
|